Since v1.0.3.53
Starting from this version, batches can be tagged for an additional organizational layer. This feature is available in both the desktop and enterprise versions.
This section explains how it works in the desktop application. Documentation for the enterprise version can be found here.
The batch tagging system operates at the Job level. To use batch tagging, you must first create the desired tags within the corresponding job.
This can be done either through the UI or via the VBScript engine. We will first show how to do it through the interface, and later explain how it works with VBScript.
Labeling Batches via UI
Creating Job Tags in the UI
To create batch tags for a job, go to the Administration menu and select the desired job. At the bottom of the dialog, you will find the "Batches labeling" property.
-
To create a tag, click the “+” button, assign the desired name and class, and confirm.
-
To delete a tag, click the “x” button on the corresponding tag.
Assigning Labels/Tags to batches
Once we have tags in our Job, we can assign them to our batches. Also a new column will be added to the batches list apnel of the application, for information purposes and also to filter by them. (if at least one batch has a label assigned).
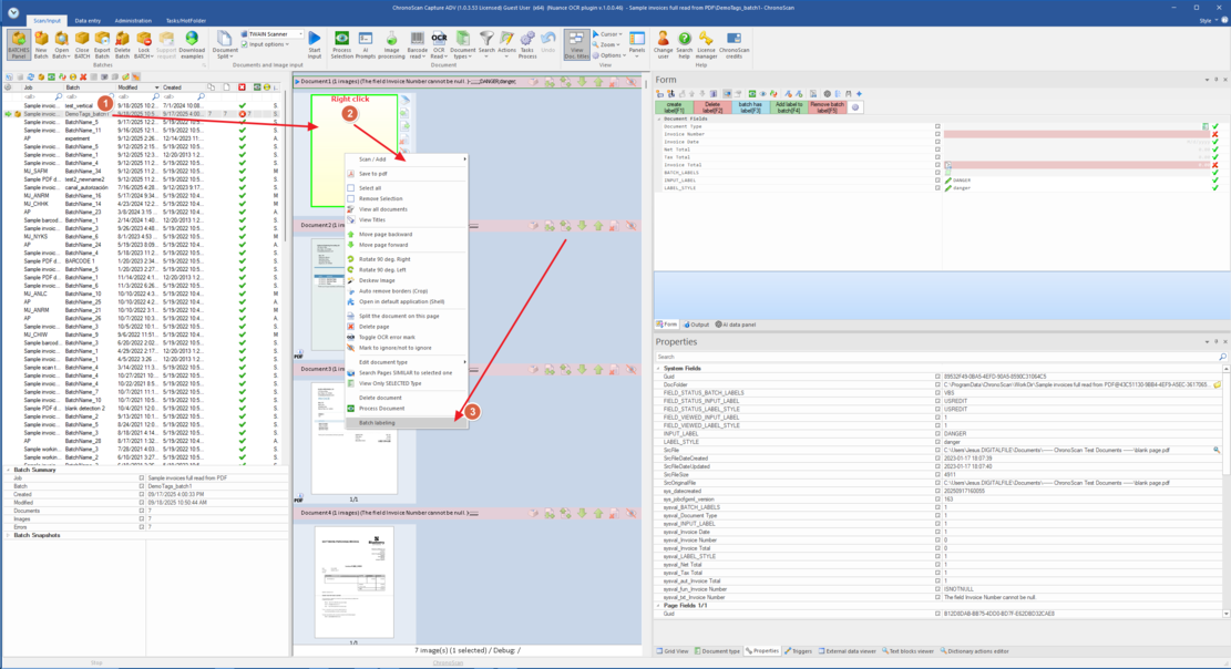
To assign/ remove labels to batches in the UI, we have to open the batch and right click in the images preview, the right-click actions menu will pop up
Now click in the "Batch Labeling" option in the menu, and the following dialog will appear, offering the Job labels available to add or remove the desired labels.
Click "OK" when done and the labels assigned to the batch will appear in both the viewer and the batches list view:
Labeling Batches via VBScript
Batch tagging can be used in the background through VBScript using the following functions:
Job methods
Create a label in a Job:
Delete a label in a Job
Batch methods
Assign a label to a batch
Remove a label from a batch
check if a batch has a specific label
List all labels a batch has
Here is an example of using VBScripts for managing labels: